Nestable Data Paths in Generic XML Example

In the following example, the data set contains a product which has multiple references of type AccessoryRequired, to accessory products. Each accessory product has multiple references of type ProductImage, to assets.

Using Nested Data Paths when mapping will produce an export that includes all of the IDs shown above, in the following levels:

  • Level 1 Product tag including the ID and Name of the product selected for export
  • Level 2 Accessory tag including the ID, Name and Description for each product with an AccessoryRequired reference type
  • Level 3 Image tag including the ID and Name for each image with a ProductImage reference type

Template

Choose Generic XML for Format and provide the following template text in the Sample field.

Copy
<Products>
   <Product>
   <?Product?>
   <ID><?Target?></ID>
   <Name><?Target?></Name>
      <Accessory>
      <?MultiTarget?>
      <ID><?Target AccessoryReqID?></ID>
      <Name><?Target AccessoryReqName?></Name>
      <Description><?Target AccessoryReqDescription?></Description>
         <Image>
         <?MultiTarget?>
         <ID><?Target ProductImageID?></ID>
         <Name><?Target ProductImageName?></Name>
         </Image>
      </Accessory>
   </Product>
</Products>    

Data Path Configuration

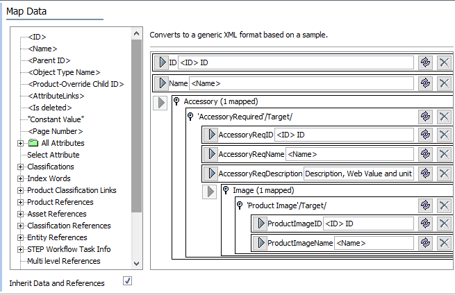
The mapping target structure resulting from the above template is:

Target/Structure Data Source Configuration
ID ID  
Name Name  
Accessory Data Path Data Path=Reference 'AccessoryRequired', Reference Target (composite, multiple-cardinality)
AccessoryReqID ID  
AccessoryReqName Name  
AccessoryReqDescription Attribute Select Attribute='Description, Web' Value and unit
Image Data Path Data Path=Reference 'ProductImage', Reference Target (composite, multiple-cardinality)
ProductImageID ID  
ProductImageName Name

 

Mapping

For step-by-step mapping instructions, refer to the Mapping for Nestable Data Paths in Generic XML Example topic.

Results